Skip to main content

A Router OS for Ubiquitous Computing: Orchestrating Virtual Network Functions and Control Loops over SD-WAN

· 7 min read
Julien CAPOSIENA
PhD student at INSA Lyon

This abstract explores the concept of a router operating system designed for ubiquitous computing environments, leveraging a type-1 hypervisor to host virtualized services like Internet Service Provider (ISP) offerings. The main proposition is to integrate an augmented version of Software-Defined Wide Area Network (SD-WAN) components, such as orchestrators and controllers ("SD-WAN Orchestrator -- Centralized Management, Automation & Analytics" n.d.), into the router OS, enabling it to act as a meta-operating system (Chochliouros, Pages-Montanera, and Alcázar-Fernández 2023). This setup aims to manage network traffic and computational tasks efficiently, particularly in fog and edge computing scenarios, while ensuring routing performance remains unaffected through shared policies and rulesets.

Background and Problem Statement

As the demand for low-latency, high-bandwidth services continues to grow, routers are increasingly expected to perform functions beyond traditional traffic forwarding. This shift is driven by the rise of fog computing, where data is processed closer to the source to reduce latency and bandwidth consumption, and edge computing, where compute resources are scarce and must be used judiciously (Phan et al. 2021). In such contexts, routers are no longer passive conduits but active participants in service delivery.

Modern geo-distributed applications---such as Voice over IP (VoIP), Video on Demand (VoD), Internet Protocol Television (IPTV), Virtual Private Networks (VPNs), and Content Delivery Network (CDN) caching---require localized compute and storage capabilities to meet quality of service (QoS) demands (He, Toosi, and Buyya 2021). Handling these services at or near the network edge necessitates an architectural shift in router design, enabling them to execute lightweight computing tasks while maintaining high-performance packet forwarding.

This evolution is technically feasible due to routers and switches operating on Linux-based systems such as SONiC, OpenWRT, VyOS, and Cisco IOS XE (Caposiena et al. 2025). These systems typically support the Kernel-based Virtual Machine (KVM), which, when used with minimal host overhead, approximates the capabilities of a type-1 hypervisor.

Despite these advances, several challenges remain unresolved. Most notably, there is a lack of integrated operating system frameworks that manage both routing and service orchestration in a resource-aware, distributed fashion. Routers need to be able to dynamically assess whether to execute a service locally or offload it to nearby nodes, all while ensuring that such operations do not interfere with their primary function. The absence of such a framework limits the potential of edge and fog networks to meet the evolving demands of modern distributed applications.

Proposed Solution

As depicted in system_architecture, the proposed system architecture is structured across multiple layers, beginning with the hardware layer (each square), which consists of the physical components of the router. This includes compute, memory, and network interfaces capable of supporting a lightweight bare metal host operating system (red), ensuring minimal overhead and high performance.

Proposed Operating System architecture

Above this lies the hypervisor layer (green), which is responsible for creating, managing, and isolating virtual machines (VMs). As shown later, three types of VMs operate within this layer. To preserve line-rate performance and low-latency forwarding, network routing is given the highest scheduling priority and dedicated resource allocations, such as reserved CPU cores and memory. This guarantees deterministic behavior, unaffected by the load of other VMs.

Migrable service VMs (M. Liu et al. 2024; He, Toosi, and Buyya 2022; D. Liu et al. 2024) operate to host virtualized network functions (gray) such as a PABX for VoIP. These VMs are strongly isolated from the routing plane to avoid interference, and their instantiation is governed by current resource availability and predefined policies.

The third category includes SD-WAN virtual machines, which provide distributed network intelligence and act as the system's control and coordination layer. In fog deployments, both an SD-WAN orchestrator VM (blue) and a controller VM (orange) are instantiated. The orchestrator is responsible for assessing local and neighboring resource conditions, making service placement decisions, and offloading tasks to nearby routers within one to two hops. In contrast, edge routers deploy only the SD-WAN controller VM, which enforces network policies and dynamically adjusts routing paths based on instructions received from orchestrators. Together, these components form a meta-operating system, overseeing distributed computation, connectivity decisions, and real-time orchestration.

To enhance this architecture, we envision an augmented SD-WAN protocol that incorporates new system-level metrics such as CPU time or memory usage percentage. Each host exposes these metrics through a dedicated system monitoring process (purple), which continuously tracks resource consumption and system load. The SD-WAN VMs are paravirtualized, granting them access to this monitoring interface without requiring full hardware emulation. This design allows the SD-WAN orchestrator to retrieve real-time telemetry---including CPU and memory utilization, and I/O activity---via the exposed monitoring process.

A critical function of the SD-WAN orchestrator is policy-driven resource management, ensuring that performance-critical operations like routing are never compromised. For example, a policy may dictate that VoIP services can only be instantiated when memory usage remains below 30%. Leveraging the enriched telemetry and augmented SD-WAN protocol, the SD-WAN orchestrator can make intelligent, latency-sensitive decisions about whether to run services locally or offload them to other routers or data center. This ensures optimal latency, bandwidth utilization, and system stability, all while maintaining the router's primary role: high-performance, reliable packet forwarding.

Simple interaction for a VoIP request

example_normal_sequence illustrates a typical VoIP call between two users connected through edge routers. Actor 1 initiates a VoIP request, which is received by the operating system of Edge Router 1 and passed to its SD-WAN controller via the XDP data path. Since no local service rule matches, the request is forwarded to a fog router, which also finds no local processing rule available. Consequently, the fog router forwards the request to a remote data center for PABX processing. The processed VoIP traffic is then sent back through the fog router to Edge Router 2, which delivers it to Actor

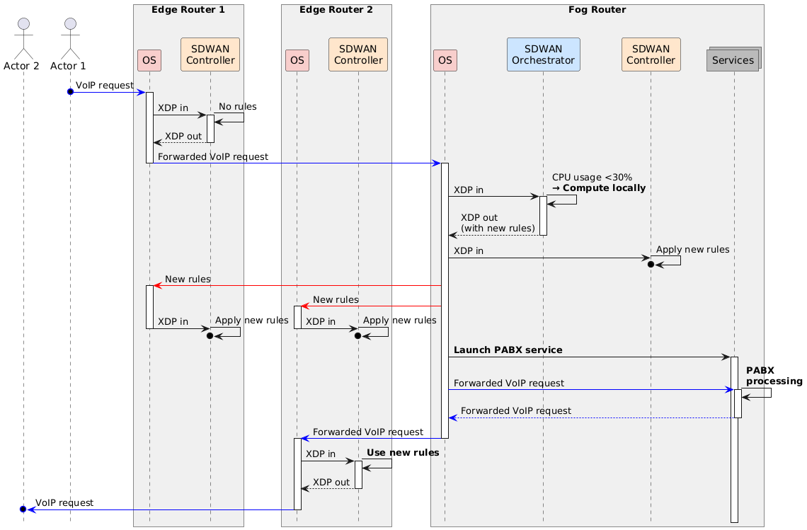
Resource-aware interaction for a VoIP

However in example_sdwan_sequence, which temporarily succeeds the previous diagram, the orchestrator determines that local execution is viable by evaluating system metrics. It then installs new routing and service policies across all involved routers via the control plane (red arrows). The fog router subsequently launches the PABX service locally, processes the VoIP traffic in data plane (blue arrows), and forwards the result directly to Edge Router 2, which delivers it to Actor 2. This interaction highlights dynamic, policy-driven decision-making, with local service execution enabled by real-time resource awareness. For clarity, both figures illustrate actions as synchronous, though in reality, many of these operations may occur asynchronously.

Discussions

This architecture offers several key benefits. By enabling local processing of services such as VoIP, it should significantly reduces latency and improves responsiveness for real-time applications. The use of a type-1 hypervisor allows for efficient resource utilization through hardware sharing, maximizing the use of available compute power. Virtualized services also bring greater flexibility, allowing for rapid deployment and dynamic scaling---particularly advantageous in fog computing scenarios. Furthermore, integrating SD-WAN simplifies network management by centralizing control, which facilitates policy enforcement and enhances visibility through distributed analytics. Our concept can be tested on platforms like the Grid'5000 Strasbourg site, which is actively developing support for deploying router operating systems on its hardware infrastructure (Caposiena et al. 2025).

However, this approach also presents notable challenges. Without careful resource allocation, service VMs could interfere with core routing functions, limiting their utility. Lastly, coordinating distributed computation across multiple routers in dynamic network environments introduces scalability concerns that must be addressed for the system to function effectively at large scale, e.-g. with distributed SD-WAN Orchestrators (M. Liu et al. 2024; He, Toosi, and Buyya 2022; D. Liu et al. 2024).

X

Graph View